
Rundfunk
Ausrüstung
Ingenieurdienstleistungen für Rundfunksoftware und -geräte
Wir schließen uns schnell an, um Broadcast-Pipelines zu entwerfen und zu optimieren, von FPGA-Blöcken und Gerätetreibern bis hin zu plattformübergreifender Benutzererfahrung.
Dabei begleiten wir unsere Kunden bei der Migration von SDI zu IP und stellen die Kompatibilität mit ST2110, NMOS, AES67 und NDI sicher.


UnsereHaupterfolge
Unsere Partner und Unternehmen, die Promwad-Lösungen einsetzen
Wem wir helfen und warum
CTOs und F&E-Leiter bei Broadcast-OEMs und Studios, die folgende Anforderungen haben:
- Steigerung der Leistung und Reduzierung der Latenz in Live-Pipelines
- Migration von SDI zu IP ohne Unterbrechung der Zeitpläne
- Implementierung und Überprüfung moderner Standards in gemischten Anbieter-Ökosystemen
- Hinzufügen von Unterstützung für mehrere Codecs und Formate
- Schließen der FPGA-Kompetenzlücke und Beschleunigung von Releases

Warum Unternehmen Promwad im Bereich Rundfunk vertrauen
Promwad ist Ihr Plug-in-Engineering-Partner für Broadcast-Hardware und -Software, vom Konzept bis zur Massenproduktion. Wir steigen in jeder Phase ein, um zu retten, zu migrieren oder zu skalieren.
Entdecken Sie unsere Kernleistungen im Bereich Rundfunk
Unabhängig davon, wo Sie sich im Medien-Workflow befinden – ob Anbieter, Studios oder Integratoren – unsere Dienstleistungen beseitigen Ihre größten Engpässe.
OpenGear-Moduldesign
Maßgeschneiderte Hardware und Firmware für openGear, damit Broadcast-Anbieter ihre Produktpalette erweitern können, ohne die Plattformen zu wechseln.
FPGA für Video/Audio
FPGA-basierte Codierung, Filterung und Resampling sorgen für vorhersehbare Latenzzeiten bei anspruchsvollen Video- und Audioanwendungen.
ST 2110 Migration
Nahtlose SDI-zu-IP-Migration mit ST 2110 und NMOS für Studios und Integratoren, die zuverlässige Interoperabilität suchen.
NDI-Entwicklung
Kosteneffiziente AV-over-IP-Lösung mit NDI für Rundfunkstudios, professionelle AV-Systeme und Live-Event-Produktionen.
KI-Videoanalyse
Automatisierte Szenen-, Objekt- und Qualitätsanalyse auf Basis künstlicher Intelligenz zur Reduzierung manueller Arbeit in Video- und Audio-Pipelines.
Kamera-Steuerungssoftware
Protokolle für PTZ- und Fernsteuerung von Kameras mit Tally-Integration zur Optimierung von Produktionsabläufen.
IP-Transport mit geringer Latenz
Die Integration von NVIDIA Rivermax oder DPDK gewährleistet extrem niedrige Latenzzeiten für Echtzeitübertragungen und Live-Videoübertragungen.
Fehlen Ihnen Ingenieure oder Fachwissen? Beziehen Sie unser Team mit ein, damit Ihre Broadcast-Roadmap auf Kurs bleibt
Vadim Shilov, Leiter Rundfunk und Telekommunikation bei Promwad
Migration von SDI zu IP ohne Chaos
Protokolle und Standards
Von der Bereitstellung bis zur Verteilung bringen wir fundierte Kenntnisse über Übertragungsprotokolle und -standards mit, um zuverlässige Medienpipelines mit geringer Latenz zu gewährleisten.
| Anwendungsfall | Protokoll | Latenz | Wann zu verwenden |
| Studio-IP | ST 2110 + NMOS | Ultra-niedrig | SDI-zu-IP-Migration, Studio-Routing |
| Synchronisierung & Netzwerk | PTP 1588, QoS, IGMP | Timing, Priorisierung, Multicast | |
| Audio-IP | AES67 / Dante | Niedrig | Audio-Netzwerke mit mehreren Geräten |
| Studio / Pro AV | NDI | Kosteneffiziente AV-over-IP-Setups | |
| Hybrider Rundfunk | ATSC 3.0 | Variabel | OTA + Breitbandübertragung |
| Beitrag | SRT / RIST | Mittel | Streaming über das öffentliche Internet |
Was wir für Rundfunkveranstalter und Anbieter entwickeln
Wir verwandeln die Anforderungen der Branche in skalierbare Software- und Hardwarelösungen, die speziell auf Anbieter von Rundfunk- und professioneller AV-Technik zugeschnitten sind.
Wie wir arbeiten
Vorhersehbare Lieferung durch klare Prozesse und bewährte Arbeitsabläufe, die Ihre Projekte termin- und budgetgerecht halten.
- Architektur und Überprüfung: Umfang, Risiken, Latenzbudget und Testplan
- MVP oder PoC in 8–10 Wochen – fokussiert auf den Weg mit dem höchsten Wert
- Überprüfung der Interoperabilität und Konformität (ST 2110, NMOS, NDI)
- Pilotprojekt an Ihrem Standort: Tooling, Überwachung, Rollback-Pläne
- Skalierung und Produktionsunterstützung – vom Konzept bis zur Massenproduktion

Wie wir die Qualität bei Rundfunkprojekten sicherstellen:
Compliance, geringe Latenz und vorhersehbare Releases – bereit zur Überprüfung Ihres Projekts
Unsere Fallstudien
FPGA- und Hardware-Projekte
Firmware für seriellen & GPI-Glasfasertransceiver
Problem
Lösung
Ergebnis
Entwicklung bidirektionaler Quad-Link 2SI/SQD
Problem
Lösung
Ergebnis
Foto nur zur Veranschaulichung
Spezialisiertes Team für Live-Produktionsgeräte
Herausforderungen
Lösung
Ergebnis
Softwareentwicklung
Plattform für Rundfunkveranstalter
Wir bieten Standard-Serversoftware für Betreiber und Rundfunkveranstalter, die Videostreams auf ihren Servern aggregieren und an ihre Kunden verteilen.
Unsere einsatzbereite Lösung
- Empfängt und transkodiert Videos
- Erstellt Profile und bedient Abonnenten
- Überwacht alle Sende-/Empfangsgeräte
- Verwaltet deren Einstellungen;
Videostreams können an Fernseher, Set-Top-Boxen und mobile Geräte übertragen werden.
Mit dieser Software können digitale TV-Betreiber Streams von CCTV-Kameras in verschiedenen Regionen empfangen.
Anwendung für PRO-Kamera
Erledigte Aufgaben:
- UI\UX-Design
- Anwendungsentwicklung + Webversion
Tech-Stack:
C\C++, Qt für WebAssembly, GStreamer, ffmpeg
Foto nur zur Veranschaulichung
Virtueller Audiomixer
Wir haben eine plattformübergreifende Qt-basierte Anwendung für MacOS, Windows und Linux entwickelt.
Was unsere Lösung leistet
- Mischt 6 Eingänge auf 4 Ausgänge über 4 Busse für vielseitiges Mischen von Audioquellen: Musik, Videos, IP-Anrufe und IP-Radio können gemischt und an verschiedene Audioausgänge gesendet werden.
- Unterstützt gleichzeitig 8 Mono-Mikrofone, 2 Stereo-Hardwarekanäle und 12 virtuelle Stereokanäle.
- Kompatibel mit professionellen Audio-DAWs und verschiedenen Audio-Interfaces: MME, Direct-X, KS, WaveRT, WASAPI und ASIO.
- Ermöglicht den Anschluss von Musikinstrumenten und unterstützt VST/VST3-Plugins.
Foto nur zur Veranschaulichung
KI-gestützte Inhaltsanalyse und -filterung
Wir haben ein hochmodernes neuronales Modell auf Basis von YOLO 5 und 8 entwickelt, um bestimmte Verhaltensweisen in Videostreams zu identifizieren, wie z. B. Rauchen, Handynutzung und das Tragen von Masken.
Das Modell wurde anhand von über 12.000 gekennzeichneten Bildern trainiert und optimiert, um die Verarbeitungslatenz um das Zehnfache zu reduzieren.
Unsere Lösung hilft dabei, gezielte Werbung zu filtern und ermöglicht Videozensur und Inhaltskategorisierung.
Querverbindung
Professioneller 4K-Kamerasucher
Der entwickelte Sucher erfasst Rohvideodaten von einer professionellen Kamera über die 3G-SDI-Schnittstelle (60 Hz Bildfrequenz, UHD-Format).
Anschließend überträgt er diese Rohdaten über eine PCIe-Verbindung an den x86-Hostprozessor und zeigt den verarbeiteten Videostream über die DisplayPort-Schnittstelle auf einem 4K-Display an.
12G-SDI-Konverter
Wir haben einen Schaltplan, ein PCB-Layout und IP-Cores für das SDI-Streams-Getriebe entwickelt.
Wichtigste Merkmale:
-
Cyclone-10-GX-basiertes Design
-
12G-SDI zu 4x3G-SDI
-
4x3G-SDI zu 12G-SDI
-
2SI/SQD-Modi
Videodekodierung und Ausgabe auf das TFT-Panel
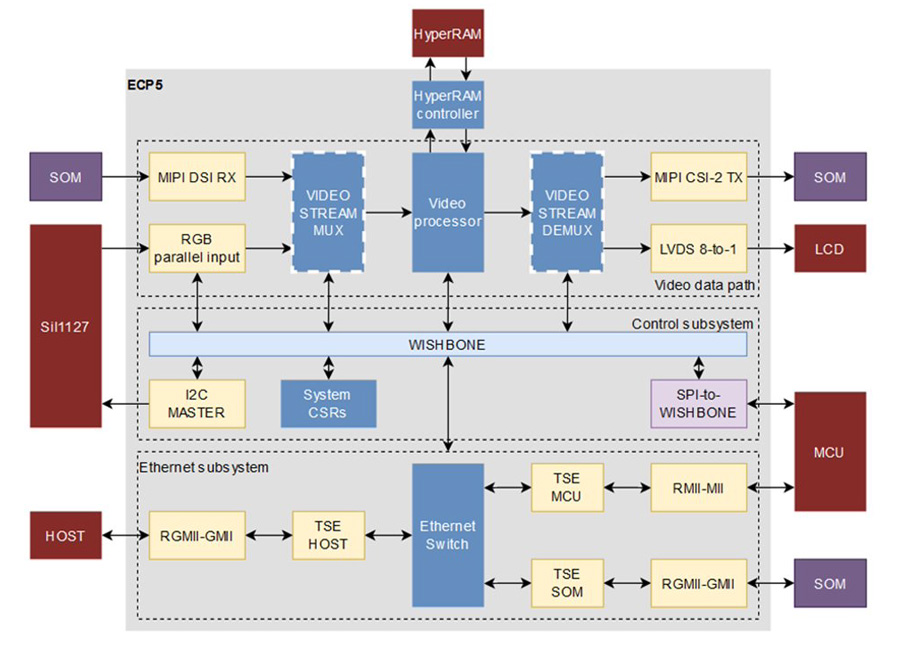
Wir haben eine kostengünstige Videoverarbeitungslösung auf Basis des Lattice ECP FPGA entwickelt und deren Prototypen getestet. Unser Team hat eine FPGA-Firmware für den Empfang von Videostreams aus verschiedenen Quellen über Ethernet/DSI/HDMI entwickelt.
Wichtigste Merkmale:
- Parallele RGB-Videoschnittstelle
- LVDS-Display-Schnittstelle
- CSI + SDI-Schnittstelle
- FPGA-integrierter Ethernet-Switch (bis zu Gigabit-Ethernet)
- Lattice ECP5, Variscite iMX8-Modul
- Konverter von paralleler Videoschnittstelle zu LVDS/CSI
- Einheitlich für die ECP-Familie
- Passend für kostengünstige Lattice ECP-Chips
Unsere Engagement-Modelle
Flexibler Ansatz, der Ihren aktuellen Bedürfnissen entspricht

Zeit & Material
– Zahlungen für tatsächlich geleistete Arbeitsstunden
– Regelmäßige Berichterstattung über Zeit und Ergebnisse
– Regelmäßige Kommunikation mit dem Team
– Auf Anfrage Einbindung / Entfernung von Ingenieuren
– Flexibler Entwicklungsprozess

Dediziertes Team
– Feste monatliche Kosten
– Maßgeschneidertes Team mit spezifischen Kompetenzen
– Vollständig dediziertes Ingenieurteam
– Umfassende IT-Infrastruktur
– Höchste Effizienz für komplexe Projekte

Projektbasiert
– Budgetkontrolle
– Reduziertes Risiko
– Flexible Ressourcenzuweisung
– Klarer Umfang
– Vorhersehbarer Zeitplan
– Qualitätskontrolle
Bereit, Ihre Rundfunk-Workflows zu aktualisieren?
Von der ST 2110/NMOS-Migration bis hin zu Ultra-Low-Latency-Pipelines: Promwad steigt ein, behebt Probleme und skaliert Ihre Rundfunksysteme. Verwenden Sie das untenstehende Formular, um innerhalb von 24 Stunden einen Termin mit unserem Technikexperten zu vereinbaren, um Ihre Anforderungen zu besprechen!
Wir werden Sie heute oder am nächsten Arbeitstag kontaktieren. Alle übermittelten Informationen werden vertraulich behandelt (NDA auf Anfrage). Bevorzugen Sie direkte E-Mail? Schreiben Sie an [email protected].
FAQ
Welche IP-Standards sollte ich für meinen Rundfunk-Workflow wählen?
Es hängt von Ihrer Workflow-Architektur und Ihren Leistungszielen ab. Moderne Rundfunksysteme kombinieren oft mehrere Standards, anstatt nur einen auszuwählen.
In vielen unserer Projekte integrieren wir mehrere Standards innerhalb desselben Geräts oder der gleichen Pipeline – zum Beispiel ST 2110 im Studio und SRT für Remote-Contribution –, um Latenz, Qualität und Skalierbarkeit auszugleichen.
Wie erreichen und validieren Sie Ultra-Niedriglatenz in komplexen Rundfunk-Pipelines?
Unser Ansatz deckt den gesamten Signalweg ab: FPGA-Entlastung für Echtzeitverarbeitung, Zero-Copy-Datenübertragung, NIC-Bypass mit DPDK oder Rivermax und GPUdirect-Integration, wo zutreffend.
Anschließend validieren wir die Ergebnisse unter realer Last durch Jitter-, Lip-Sync- und Paketverlust-Simulationen, um vorhersehbare Leistung über Geräte und Netzbedingungen hinweg sicherzustellen.
Können Sie ein gescheitertes Zuliefererprojekt retten?
Ja. Wir steigen oft in der "Rescue"-Phase ein, wenn Zeitpläne oder Integrationen aus dem Ruder laufen. Zuerst prüfen wir Architektur, Code und Compliance-Lücken. Dann stabilisieren wir die aktuelle Version oder den Prototyp, während wir bei Bedarf einen Migrationspfad vorbereiten (z. B. SDI → ST 2110). Unser Plug-in-Teamansatz ermöglicht schnelles Einsteigen und den Einsatz von FPGA-, Netzwerk- und Softwareexperten, um das Projekt wieder auf Kurs zu bringen.
Übernehmen Sie die Zertifizierung für ATSC 3.0 Apps?
Wir bereiten Systeme für Zertifizierungs- und Konformitätstests vor. Dazu gehört die Validierung von hybriden Rundfunk-Apps gemäß ATSC 3.0-Spezifikationen, die Überprüfung der Integration von Receivern und die Sicherstellung der Bereitstellung für CE- und regionale Standards. Wir stellen selbst keine Zertifikate aus, liefern jedoch zertifizierungsbereite Builds, Dokumentation und vollständige Testberichte, um Ihre Genehmigung bei Behörden oder Laboren zu erleichtern.

